字節跳動保留 TikTok 演算法智慧財產權 美國合資公司股權架構一次看

avatar

藍莓日報

新聞傳媒
作者:

藍莓日報

首次發佈時間 : 更新時間 :

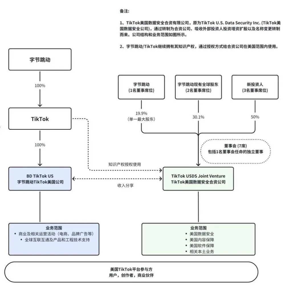
據《科創板日報》報導,TikTok美國方案終於靴子落地。當地時間12月18日,TikTok CEO周受資發出內部信,更新了TikTok美國業務進度。內部信稱,字節跳動、TikTok已與三家投資者簽署協議,並將成立新的TikTok美國合資公司。新合資公司名為TikTok美國資料安全合資有限責任公司( TikTok USDS Joint Venture LLC),將負責美國的資料保護、演算法安全、內容審核和軟體保障。由字節跳動全資控股的、TikTok在美國的其他實體將繼續負責電商、廣告、市場運營等商業活動,以及TikTok產品的全球互聯互通。據悉,協議相關事宜將於不晚於2026年1月22日完成。

報導稱,《科創板日報》從接近字節人士獲悉,TikTok美國方案如下:

TikTok美國方案架構圖

TikTok未來在美國營運主要涉及兩個主體。「字節跳動TikTok美國公司」(附圖左側)將負責電商、品牌廣告等商業活動,以及全球互聯互通等。該主體由字節跳動100%全資持有。

而TikTok美國資料安全合資公司(附圖右側),即此次內部信提到的TikTok美國資料安全合資有限公司,將負責美國資料與內容安全、軟體保障等,以符合美國法律要求。

內部信也提到,新合資公司將負責演算法安全。字節跳動會繼續擁有TikTok演算法的智慧財產權,授權新合資公司使用,並向後者收取授權費。

據了解,電商、廣告、市場營運等商業活動是TikTok的主要收入來源,仍將由字節跳動全資控股的TikTok美國公司等實體負責。新合資公司負責的數據、內容安全等業務為非營利性質,且營運成本高。為保障合資公司運營,上述主體間會有商業上合理的收入分享安排。

報導稱,除了兩家公司的業務分配,TikTok美國資料安全合資有限責任公司的董事會席位、股權架構等,也與先前揭露的情況相同。

TikTok內部信件顯示,字節跳動、TikTok已與三家投資者簽署協議,包括甲骨文公司、銀湖及MGX。上述新投資者合計持有新合資公司45%的股份;字節跳動部分現有投資者及其關聯方持股30.1%,字節跳動將保留19.9%的股份。據了解,位元組跳動仍為新合資公司的最大單一股東。

此外,新合資公司將由美國投資者持有多數股權,並由新的七人董事會管理。

立即關注

藍莓日報 Whatsapp,即時關注全球大小事!

免費加入
分享:
已複製

相關推薦

緬甸8.2級強震逾千人死亡
avatar
藍莓日報
緬甸強震多地傳出災情
avatar
藍莓日報
緬甸強震 國際社會馳援災區
avatar
藍莓日報
萬斯強登格陵蘭狂食閉門羮
avatar
藍莓日報
美國防長疑洩五角大樓機密
avatar
藍莓日報
湯加 7.1 級地震發海嘯警報
avatar
藍莓日報
駐緬使館證實一中國公民遇難
avatar
藍莓日報
德國私營航天火箭「爭空」受挫
avatar
藍莓日報